File Payments API Profile - v4.0.1
# Overview
The File Payments API Profile describes the flows for File Payments, which allows a Payment Initiation Service Provider ('PISP') to:
- Register an intent to stage a file-payment consent.
- Subsequently submit the file-payment for processing.
- Optionally retrieve the status of a file-payment consent or file-payment resource.
This profile should be read in conjunction with a compatible Read/Write Data API Profile, a compatible Payment Initiation API Profile and compatible individual resources.
# Document Overview
This document consists of the following parts:
Overview: Provides an overview of the profile.
Basics: Identifies the flows.
# Basics
# Overview
File Payments allow a file of payments to be uploaded to an ASPSP for payment initiation.
The high-level flow for file-payments follow the flow for all other payment-order types (as described in the Basics > Overview Section of Payment Initiation API Profile) however, with an additional step to upload the file. The step for staging the payment-order consent is broken into two steps:
- POST metadata of the file-payment for payment initiation.
- POST the file of the file-payment for payment initiation.
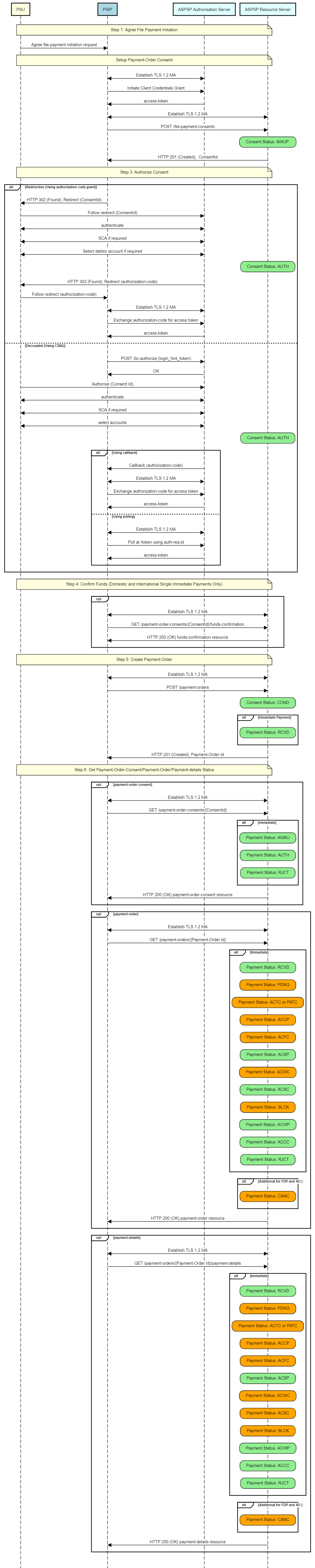
# Steps
Step 1: Agree File Payment-Order Initiation.
Step 2a: Setup File Payment-Order Consent (Metadata):
- The PISP connects to the ASPSP that services the PSU's payment account and creates a new file-payment-consent resource. This JSON message contains the Metadata of the file payments file. The ASPSP responds with a ConsentId.
- This step is carried out by making a POST request to the file-payment-consent resource.
Step 2b: Setup File Payment-Order Consent (Upload File):
- The PISP uploads the payment file to the file-payment-consent endpoint with ConsentId obtained in Step 2a.
- ASPSP verifies the payment file against the hash of payment file received in the file-payment-consent Metadata in Step 2a.
- ASPSP responds with 200 OK.
- This step completes the file-payment-consent creation.
Step 3: Authorise Consent.
Step 4: Create Payment-Order.
Step 5: Get Consent/Payment-Order/Payment-Details Status:
- A PISP may optionally request the Status of the file-payment-consent.
- A PISP may optionally request File uploaded to file-payment-consent, for verification.
- A PISP may optionally request the Status of the file-payment.
- A PISP may optionally request a report in a file format, on the status of the individual payments in file-payments, if the ASPSP makes this available.
- A PISP may optionally request the detail status of the individual payments in file-payments, if the ASPSP makes this available.
# Sequence Diagram

Diagram source
participant PSU #lightyellow
participant PISP #lightblue
participant ASPSP Authorisation Server #lightcyan
participant ASPSP Resource Server #lightcyan
note over PSU, ASPSP Resource Server #lightyellow:Step 1: Agree File Payment Initiation
PSU -> PISP: Agree file-payment initiation request
note over PSU, ASPSP Resource Server #lightyellow:Setup Payment-Order Consent
PISP <-> ASPSP Authorisation Server: Establish TLS 1.2 MA
PISP -> ASPSP Authorisation Server: Initiate Client Credentials Grant
ASPSP Authorisation Server -> PISP: access-token
PISP <-> ASPSP Resource Server: Establish TLS 1.2 MA
PISP -> ASPSP Resource Server: POST /file-payment-consents
rbox over ASPSP Resource Server #lightgreen: Consent Status: AWUP
ASPSP Resource Server -> PISP: HTTP 201 (Created), ConsentId
note over PSU, ASPSP Resource Server #lightyellow:Step 3: Authorize Consent
alt Redirection (Using authorization code grant)
PISP -> PSU: HTTP 302 (Found), Redirect (ConsentId)
PSU -> ASPSP Authorisation Server: Follow redirect (ConsentId)
PSU <-> ASPSP Authorisation Server: authenticate
PSU <-> ASPSP Authorisation Server: SCA if required
PSU <-> ASPSP Authorisation Server: Select debtor account if required
rbox over ASPSP Resource Server #lightgreen: Consent Status: AUTH
ASPSP Authorisation Server -> PSU: HTTP 302 (Found), Redirect (authorization-code)
PSU -> PISP: Follow redirect (authorization-code)
PISP <-> ASPSP Authorisation Server: Establish TLS 1.2 MA
PISP -> ASPSP Authorisation Server: Exchange authorization-code for access token
ASPSP Authorisation Server -> PISP: access-token
else Decoupled (Using CIBA)
PISP -> ASPSP Authorisation Server: POST /bc-authorize (login_hint_token)
ASPSP Authorisation Server -> PISP: OK
PSU -> ASPSP Authorisation Server: Authorise (Consent Id)
PSU <-> ASPSP Authorisation Server: authenticate
PSU <-> ASPSP Authorisation Server: SCA if required
PSU <-> ASPSP Authorisation Server: select accounts
rbox over ASPSP Resource Server #lightgreen: Consent Status: AUTH
alt Using callback
ASPSP Authorisation Server -> PISP: Callback (authorization-code)
PISP <-> ASPSP Authorisation Server: Establish TLS 1.2 MA
PISP -> ASPSP Authorisation Server: Exchange authorization-code for access token
ASPSP Authorisation Server -> PISP: access-token
else Using polling
PISP <-> ASPSP Authorisation Server: Establish TLS 1.2 MA
PISP -> ASPSP Authorisation Server: Poll at /token using auth-req-id
ASPSP Authorisation Server -> PISP: access-token
end alt
end alt
note over PSU, ASPSP Resource Server #lightyellow:Step 4: Confirm Funds (Domestic and International Single Immediate Payments Only)
opt
PISP <-> ASPSP Resource Server: Establish TLS 1.2 MA
PISP -> ASPSP Resource Server: GET /payment-order-consents/{ConsentId}/funds-confirmation
ASPSP Resource Server -> PISP: HTTP 200 (OK) funds-confirmation resource
end opt
note over PSU, ASPSP Resource Server #lightyellow:Step 5: Create Payment-Order
PISP <-> ASPSP Resource Server: Establish TLS 1.2 MA
PISP -> ASPSP Resource Server: POST /payment-orders
rbox over ASPSP Resource Server #lightgreen: Consent Status: COND
alt Immediate Payment
rbox over ASPSP Resource Server #lightgreen: Payment Status: RCVD
end alt
ASPSP Resource Server -> PISP: HTTP 201 (Created), Payment-Order Id
note over PSU, ASPSP Resource Server #lightyellow:Step 6: Get Payment-Order-Consent/Payment-Order/Payment-details Status
opt payment-order-consent
PISP <-> ASPSP Resource Server: Establish TLS 1.2 MA
PISP -> ASPSP Resource Server: GET /payment-order-consents/{ConsentId}
alt Immediate
rbox over ASPSP Resource Server #lightgreen: Payment Status: AWAF
rbox over ASPSP Resource Server #lightgreen: Payment Status: AUTH
rbox over ASPSP Resource Server #lightgreen: Payment Status: RJCT
end alt
ASPSP Resource Server -> PISP: HTTP 200 (OK) payment-order-consent resource
end opt
opt payment-order
PISP <-> ASPSP Resource Server: Establish TLS 1.2 MA
PISP -> ASPSP Resource Server: GET /payment-orders/{Payment-Order Id}
alt Immediate
rbox over ASPSP Resource Server #lightgreen: Payment Status: RCVD
rbox over ASPSP Resource Server #orange: Payment Status: PDNG
rbox over ASPSP Resource Server #orange: Payment Status: ACTC or PATC
rbox over ASPSP Resource Server #orange: Payment Status: ACCP
rbox over ASPSP Resource Server #orange: Payment Status: ACFC
rbox over ASPSP Resource Server #lightgreen: Payment Status: ACSP
rbox over ASPSP Resource Server #orange: Payment Status: ACWC
rbox over ASPSP Resource Server #lightgreen: Payment Status: ACSC
rbox over ASPSP Resource Server #orange: Payment Status: BLCK
rbox over ASPSP Resource Server #lightgreen: Payment Status: ACWP
rbox over ASPSP Resource Server #lightgreen: Payment Status: ACCC
rbox over ASPSP Resource Server #lightgreen: Payment Status: RJCT
end alt
alt Additional for FDP and SO
rbox over ASPSP Resource Server #orange: Payment Status: CANC
end alt
ASPSP Resource Server -> PISP: HTTP 200 (OK) payment-order resource
end opt
opt payment-details
PISP <-> ASPSP Resource Server: Establish TLS 1.2 MA
PISP -> ASPSP Resource Server: GET /payment-orders/{Payment-Order Id}/payment-details
alt Immediate
rbox over ASPSP Resource Server #lightgreen: Payment Status: RCVD
rbox over ASPSP Resource Server #orange: Payment Status: PDNG
rbox over ASPSP Resource Server #orange: Payment Status: ACTC or PATC
rbox over ASPSP Resource Server #orange: Payment Status: ACCP
rbox over ASPSP Resource Server #orange: Payment Status: ACFC
rbox over ASPSP Resource Server #lightgreen: Payment Status: ACSP
rbox over ASPSP Resource Server #orange: Payment Status: ACWC
rbox over ASPSP Resource Server #orange: Payment Status: ACSC
rbox over ASPSP Resource Server #orange: Payment Status: BLCK
rbox over ASPSP Resource Server #lightgreen: Payment Status: ACWP
rbox over ASPSP Resource Server #lightgreen: Payment Status: ACCC
rbox over ASPSP Resource Server #lightgreen: Payment Status: RJCT
end alt
alt Additional for FDP and SO
rbox over ASPSP Resource Server #orange: Payment Status: CANC
end alt
ASPSP Resource Server -> PISP: HTTP 200 (OK) payment-details resource
end opt