Callback URL API Profile - v4.0.1
# Overview
The Callback URL API Profile describes the flows and common functionality for the Callback URL API, which allows a TPPs to:
- Register a callback URL with an ASPSP to register to receive a
urn:uk:org:openbanking:events:resource-updateevent notification via the Real Time Event Notification API. - Optionally read, update or delete a registered callback URL.
This profile should be read in conjunction with a compatible Read/Write Data API Profile, a compatible Event Notification API Profile and compatible individual resources.
# Basics
# Overview
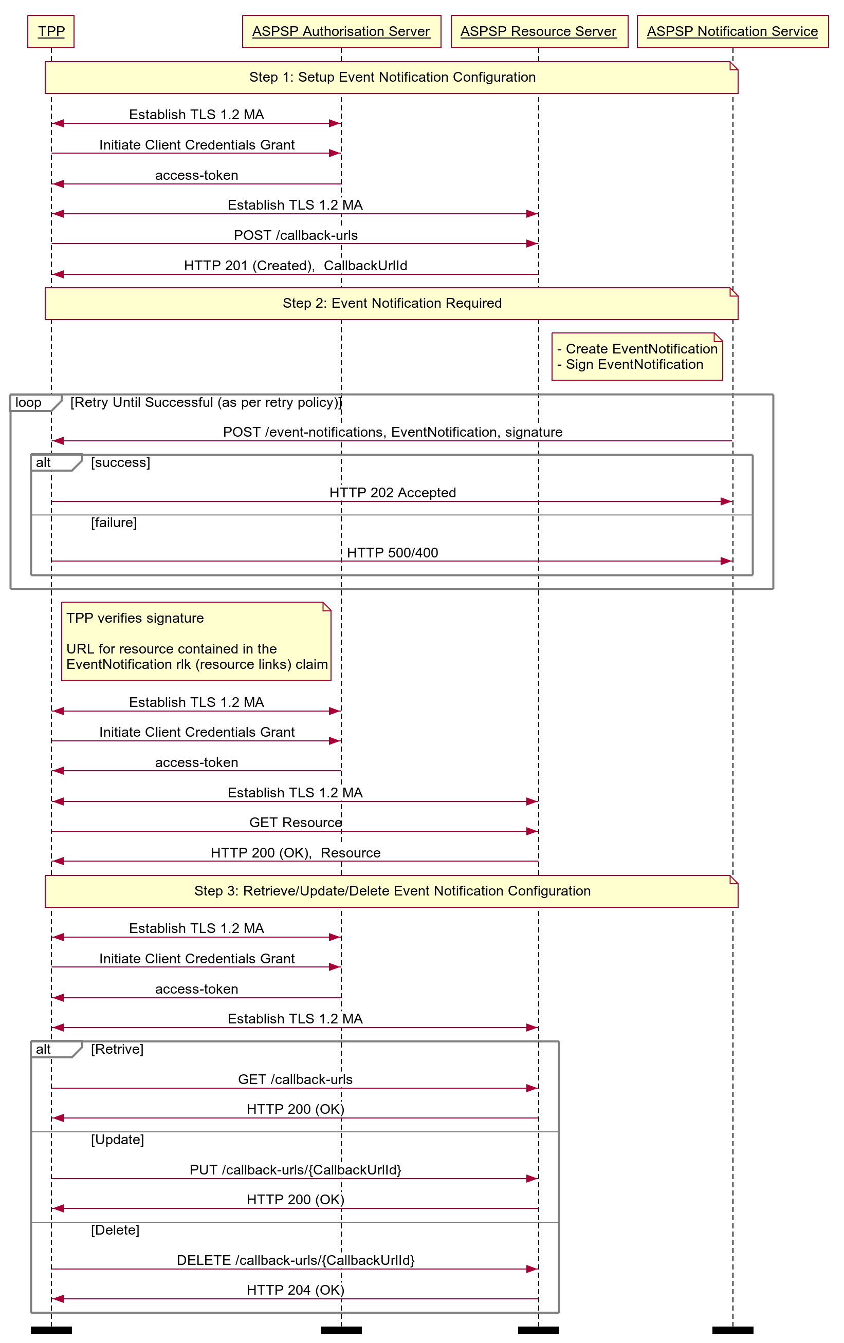
The steps and sequence diagram below provide a general outline of a notification flow for all resources in the R/W APIs.
# Steps
Step 1: Setup Event Notification Configuration
- This flow begins with a TPP creating a callback-url resource with an ASPSP.
- The callback URL must be specified at this stage.
Step 2: Event Notification Required
- When an event occurs on a resource that requires a notification, the ASPSP identifies the callback-url associated with the TPP owning the affected resource.
- The ASPSP sends the event notification to the callback URL, detailing the nature of the event and identifying the affected resource.
- The TPP initiates a client credential grant and retrieves the resource using the details contained in the event notification.
Step 3: Retrieve/Update/Delete Event Notification Configuration
- The TPP may optionally read/update/delete the callback-url resource.
# Sequence Diagram

Diagram source
participant TPP
participant ASPSP Authorisation Server
participant ASPSP Resource Server
participant ASPSP Notification Service
note over TPP, ASPSP Notification Service
Step 1: Setup Event Notification Configuration
end note
TPP <-> ASPSP Authorisation Server: Establish TLS 1.2 MA
TPP -> ASPSP Authorisation Server: Initiate Client Credentials Grant
ASPSP Authorisation Server -> TPP: access-token
TPP <-> ASPSP Resource Server: Establish TLS 1.2 MA
TPP -> ASPSP Resource Server: POST /callback-urls
ASPSP Resource Server -> TPP: HTTP 201 (Created), CallbackUrlId
note over TPP, ASPSP Notification Service
Step 2: Event Notification Required
end note
note left of ASPSP Notification Service
- Create EventNotification
- Sign EventNotification
end note
loop Retry Until Successful (as per retry policy)
ASPSP Notification Service -> TPP: POST /event-notifications, EventNotification, signature
alt success
TPP -> ASPSP Notification Service: HTTP 202 Accepted
else failure
TPP -> ASPSP Notification Service: HTTP 500/400
end alt
end loop
note right of TPP
TPP verifies signature
URL for resource contained in the
EventNotification rlk (resource links) claim
end note
TPP <-> ASPSP Authorisation Server: Establish TLS 1.2 MA
TPP -> ASPSP Authorisation Server: Initiate Client Credentials Grant
ASPSP Authorisation Server -> TPP: access-token
TPP <-> ASPSP Resource Server: Establish TLS 1.2 MA
TPP -> ASPSP Resource Server: GET Resource
ASPSP Resource Server -> TPP: HTTP 200 (OK), Resource
note over TPP, ASPSP Notification Service
Step 3: Retrieve/Update/Delete Event Notification Configuration
end note
TPP <-> ASPSP Authorisation Server: Establish TLS 1.2 MA
TPP -> ASPSP Authorisation Server: Initiate Client Credentials Grant
ASPSP Authorisation Server -> TPP: access-token
TPP <-> ASPSP Resource Server: Establish TLS 1.2 MA
alt Retrive
TPP -> ASPSP Resource Server: GET /callback-urls
ASPSP Resource Server -> TPP: HTTP 200 (OK)
else Update
TPP -> ASPSP Resource Server: PUT /callback-urls/{CallbackUrlId}
ASPSP Resource Server -> TPP: HTTP 200 (OK)
else Delete
TPP -> ASPSP Resource Server: DELETE /callback-urls/{CallbackUrlId}
ASPSP Resource Server -> TPP: HTTP 204 (OK)
end alt
option footer=bar
# Callback URL
TPPs must register a URL for TPP hosted services to receive event notifications from an ASPSP. The URL must end with the Event Notification API specification version number, followed by ‘/event-notifications'.
For example:
- URL: https://tpp.com/open-banking/v4.0/event-notifications